Simulink Coder Free Download

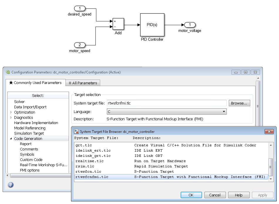
This project follows classical technique for code generation from Simulink models for an embedded system application. Commercially available tools for code generation are Embedded Coder from Mathworks and TargetLink from dSpace.

Flex and Bison are used in this project for code generation. Flex and bison are widely used code-generation tools and are free. Model parser generated from Flex and Bison has the capability to parse model file and extract all the information related to blocks and lines.
Buy Premium From My Links To Get Resumable Support,Max Speed & Support Me. Simulink® is a block diagram environment for multi-domain simulation and model-based design. It supports simulation, automatic code generation, and continuous test and verification of embedded systems. Shutochnaya prisyaga yubilyara.
- пятница 15 февраля
- 34